Google Gemini Enterprise — GE Marketplace

👋 ARE YOU A CUSTOMER? > If you are an IT Admin or user looking to install and configure this agent for your organization, follow our Customer Setup Guide.

This repository contains an enterprise-grade AI Agent that bridges organization-specific Neo4j Graph Databases with Google Gemini Enterprise. Built on the Agent-to-Agent (A2A) protocol and the Google Agent Development Kit (ADK), it enables secure, natural language querying of complex graph data at scale.

Designed natively as an Agent-as-a-Service (AaaS) for the Google Cloud Marketplace, the architecture provides robust multi-tenant isolation, automated billing lifecycle management, and verified federated identity.


Architecture Overview

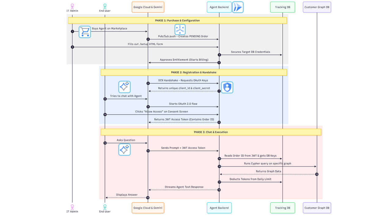
Neo4j Gemini AaaS Architecture

💡 How It Works

The service operates as a serverless gateway on Google Cloud Run. It manages a sophisticated "one-to-many" relationship model where a single Marketplace Order (representing a company) can support multiple Users (employees) and App Instances, each with isolated token quotas and conversation histories.

The system utilizes context.py to maintain strict cryptographic separation between the human user’s identity (email) and the corporate database credentials throughout the execution lifecycle.


✨ Core Features

Federated Identity (OIDC): Integrates directly with Google Workspace Identity. The agent uses a secure Federated OAuth Flow to verify the user’s corporate email, ensuring token limits follow the individual across any Gemini app they use.
True Multi-Tenancy: Dynamically routes queries to isolated target Neo4j databases. The TokenManager resolves the correct encrypted credentials for each specific Marketplace Order ID.
Granular Token Economics: Implements a dual-bucket tracking system. It monitors both Daily Limits (enforcing quotas) and Lifetime Cumulative Usage (for long-term analytics) at the individual user level.
Dynamic Client Registration (DCR): Automatically provisions unique OAuth 2.0 credentials when Gemini connects to a new app instance, binding the connection strictly to an active Marketplace Entitlement.
Semantic Guardrails: Features an integrated security layer that inspects every natural language query for prompt injection or malicious Cypher patterns before they reach the graph engine.


🏛️ Internal Tracking Graph (State Management)

Because this is a multi-tenant application, it relies on its own internal Neo4j database to manage routing and state. The graph schema elegantly connects Marketplace procurement with human identities:

`(:Order): The master tenant node representing the corporate subscription. Holds the target database URI and encrypted password references.
(:User): The human employee (identified by email). Linked to an Order. Tracks `tokens_used_today and total_tokens_used.
`(:OAuthClient): The specific Gemini App installation. Links to the Order.
(:RefreshToken)`: Tied specifically to the User and the Client, ensuring identity persists securely across token refreshes.


🛰️ Marketplace & Pub/Sub Integration

To automate provisioning, the application processes real-time events via a Pub/Sub Handler. This ensures the internal state in Neo4j always matches the customer’s current billing status on the Google Cloud Marketplace.

Event Type System Action

`ENTITLEMENT_CREATION_REQUESTED`

Provisions a PENDING Order node and sets up initial quota structures.

`ENTITLEMENT_ACTIVE`

Activates the tenant routing after the admin completes the secure setup.

`ENTITLEMENT_PLAN_CHANGED`

Dynamically updates user-level token limits in the tracking database.

`ENTITLEMENT_CANCELLED`

Revokes all OAuth Client IDs and wipes target database credentials.


🔄 Lifecycle Breakdown

Purchase: A customer subscribes on the Marketplace. Pub/Sub triggers marketplace.py to initialize the tenant’s profile.
Configuration: The IT Admin visits the /setup portal. Credentials for the target Neo4j instance are encrypted and stored in Google Secret Manager via the TokenManager’s secure vault logic.
Registration: Gemini calls the /dcr endpoint in auth_routes.py to generate unique credentials for a specific agent installation.
Authorization (Federated): When a user chats, the authorize_handler redirects them to a native Google Login. Once verified, the user’s email is cryptographically bound to an internal JWT.
Execution: The OAuthValidationMiddleware extracts the identity. The Neo4jADKExecutor then loads the specific tenant tools and executes the query against the graph.


⚙️ Prerequisites & Environment Setup

Ensure the following are configured in your Google Cloud Project:

1. Enable GCP APIs

Cloud Run API: To host the Starlette application.
Vertex AI API: To allow the ADK agent to call Gemini.
Secret Manager API: To securely store and retrieve sensitive configuration data.
Cloud Commerce Partner Procurement API: To approve Marketplace purchases and manage entitlements.

2. IAM Permissions (For the Cloud Run Service Account)

Vertex AI User
Commerce Partner Editor (or equivalent for Procurement API access)
Pub/Sub Subscriber
Secret Manager Secret Accessor

3. Environment Variables

The application is configured via app/core/config.py. Ensure the following variables are set in your environment:

`SERVICE_URL`: The literal public base URL of your Cloud Run app where traffic is routed.
`PROVIDER_URL`: The logical audience identifier configured in the GCP Agent Card (e.g., https://neo4j.com). Used strictly for JWT verification during DCR.
`MARKETPLACE_PROVIDER_ID`: Your Google Cloud Partner ID (used to approve billing).
`TRACKING_NEO4J_URI`: URI for the internal Neo4j instance used for billing, token tracking, and storing tenant routing credentials.
`TRACKING_NEO4J_USER`: Tracking DB username.
`GEMINI_MODEL`: The LLM model string (e.g., gemini-2.5-pro).
`TRACK_TOKEN_USAGE`: Boolean string (True/False) to toggle the token billing/limiting logic.

4. Secret Manager

Add the following secrets to Google Secret Manager:

`GOOGLE_CLIENT_ID` / `GOOGLE_CLIENT_SECRET`: Your Google OIDC credentials.
`INTERNAL_SECRET_KEY`: A cryptographically secure string used to sign the internal AaaS JWT tokens.
`TRACKING_NEO4J_PASS`: Password for the internal billing and routing database.


🚀 Deployment & Hosting

To enable Federated Login, you must configure the OAuth consent screen in the GCP Console:

User Type: Select External (Required for Marketplace apps).
Scopes: Explicitly add the openid and …​/auth/userinfo.email scopes.
Credentials: Create an OAuth 2.0 Web Client ID and add https://[YOUR_SERVICE_URL]/auth/google/callback to the Authorized Redirect URIs.

2. Deploy to Cloud Run

gcloud run deploy SERVICE_NAME \
  --source . \
  --region us-central1 \
  --allow-unauthenticated \
  --set-secrets="TRACKING_NEO4J_PASS=TRACKING_NEO4J_PASS:latest,INTERNAL_SECRET_KEY=INTERNAL_SECRET_KEY:latest,GOOGLE_CLIENT_SECRET=GOOGLE_CLIENT_SECRET:latest"

Referral Documentation

ADK agent • Agent Development Kit

A2A Protocol • A2A Protocol

Gemini Enterprise & Agents • Gemini for Google Workspace / Enterprise